Férias é o período de descanso anual, que deve ser concedido ao colaborador após o exercício de atividades por um período de 12 meses, período este denominado aquisitivo e devem ser concedidas dentro dos 12 meses subseqüentes à aquisição do direito, período este chamado de concessivo.
Através dos fluxos parametrizáveis é possível que a solicitação de férias seja realizada de uma forma mais ágil através do Portal de Autoatendimento. Porém, para que isso aconteça é necessário realizar algumas configurações:
Acesse a guia Férias da funcionalidade Configurações Gerais, nela defina como será a gravação da ocorrência de Férias no Gen.te Recebe - Folha de Pagamento;
Através dessa funcionalidade crie as configurações que irão determinar as opções que estarão disponíveis para que o usuário possa fazer a solicitação de férias. Poderão ser cadastradas várias configurações;
Por fim, acesse a funcionalidade Atribuições de Configurações para vincular um Grupo de Colaboradores a uma Configuração de Férias.
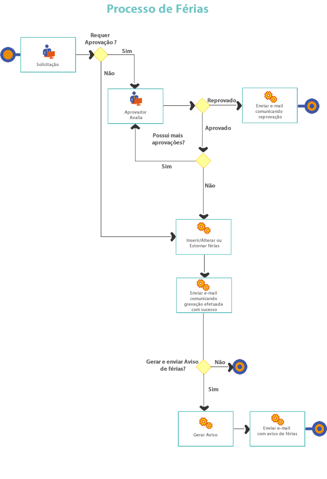
Antes de começar, entenda o processo de férias através da figura abaixo:
Ao abrir essa funcionalidade é apresentada uma relação das Configurações de Férias já cadastradas:

Nessa lista é possível:
Agrupar por Código, Descrição ou Status. Para isso, arraste a coluna para o local indicado.
Para realizar o filtro, clique em
.
Selecione o número de Resultados por página que deseja exibir.
Para consultar e/ou editar uma configuração, selecione-a através da Lista de Configurações ou informe a Descrição que a identifique.
Para cadastrar uma nova configuração, clique em
(Novo).
Informe o Código e a Descrição da configuração. Caso o código não seja informado, será gerado automaticamente pelo sistema.
Marque a opção Disponível para Simulação como Sim caso deseja que o processo seja utilizado para simulação no Portal de Autoatendimento. Para saber mais acesse o Tutorial Simulação de Férias.
Por padrão o status de um novo cadastro estará como Ativo e será apresentada a Data do sistema operacional como sugestão para o início da vigência. Se desejar, altere a Data e o Status. Sempre que ocorrerem alterações, uma nova Data poderá ser informada, assim o sistema manterá os históricos de vigências (início e fim) das informações cadastradas.
Exemplo
Ao alterar algum dado da configuração e informar uma nova Data, inicia-se uma nova vigência encerrando a anterior.
![]()
Se uma nova Data não for informada, os dados alterados serão considerados como se fizessem parte da configuração desde a sua criação.
A configuração para o processo de férias é dividida por:
Para gravar a configuração, clique sobre o botão
(Salvar),
ou caso deseje gravar o cadastro e iniciar um novo automaticamente, clique no botão
(Salvar e Novo).
Para excluir uma configuração, clique no botão
.
É possível reaproveitar os dados de uma configuração já cadastrada, para facilitar a criação de
uma nova. Para isso,
clique sobre o botão
(Duplicar).